إنشاء وتصميم قواعد بيانات احترافية باستخدام MySQL

0 (0)

الوصف

هل تحتاج إلى قاعدة بيانات منظمة، آمنة، وسهلة التوسعة لمشروعك أو تطبيقك؟
أنا متخصص في تصميم وإنشاء قواعد البيانات باحترافية باستخدام تقنيات مثل MySQL، SQL Server، وOracle.

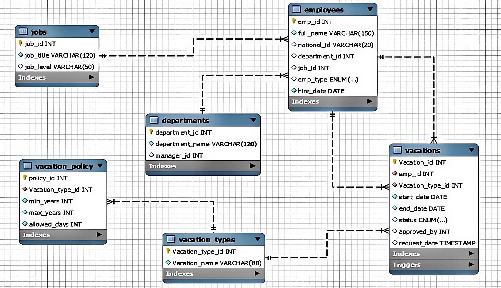
ما الذي أقدمه لك؟
تحليل احتياجات المشروع لتحديد الكيانات (Entities) والعلاقات (Relationships).
تصميم قاعدة بيانات مهيكلة باستخدام النموذج العلائقي (Relational Model).
تنفيذ القاعدة باستخدام MySQL.
كتابة سكربتات إنشاء الجداول (DDL) وربط العلاقات (Constraints & Foreign Keys).

سعر الخدمة الأساسية يشمل تصميم قاعدة بيانات MYSQL تضم:
حتى 5 جداول.
علاقات بين الجداول.
سكربت SQL للتنفيذ.

إضافات الخدمة

إضافة عدد 5 جداول مع العلاقات لقاعدة البيانات الأساسيه

$20 يومين

إضافة عدد 4 استعلامات أو عدد 2 اجراءات مخزنة لقاعدة البيانات الأساسيه

$20 يومين

إضافة 10 جداول و 8 استعلامات و 4 اجراءات مخزنة لقاعدة البيانات الأساسيه

$150 12 يوم

دعم فنى لتشغيل قاعدة البيانات على الخادم

$20 يوم

تسليم ERD أو توثيق لقاعدة البيانات أو توليد بيانات تجريبية

$10 يوم

شراء الخدمة

المبلغ الكلي $20

البائع

معلومات

السعر $20
مدة التسليم يومين
طلبات قيد التنفيذ 0
الطلبات المكتملة 0
العملاء 0
المبيعات $0

الخدمات المقترحه

Developed by Samer Zaki

All rights reserved © kaf 2025