إنشاء وتصميم Database كاملة حسب احتياجاتك

0 (0)

الوصف

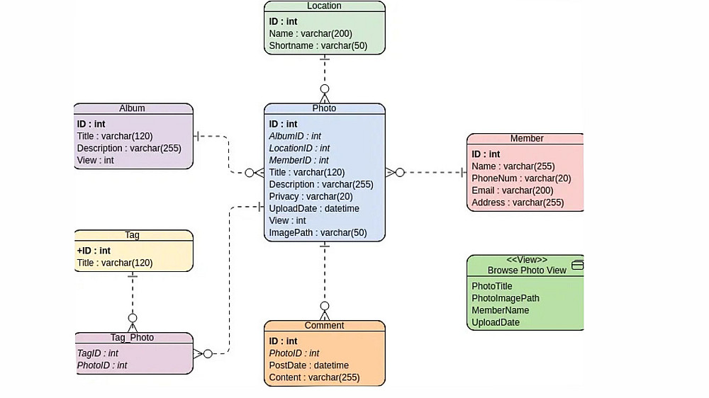
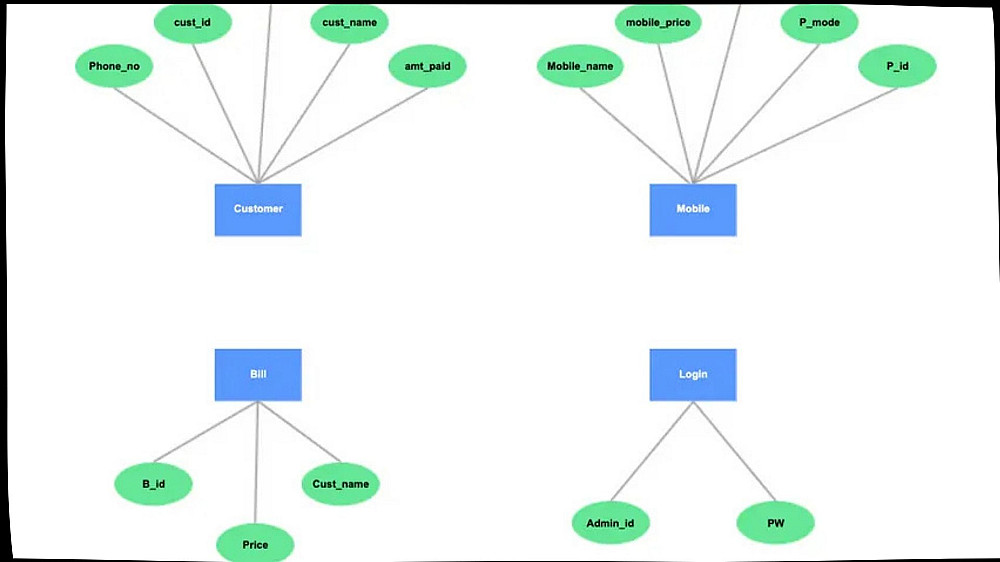
أقدم خدمة تصميم وتنفيذ قواعد بيانات احترافية تناسب مشاريع الويب والتطبيقات، مع كتابة استعلامات SQL دقيقة ومنظمة.
أهتم بتحليل المتطلبات، تنظيم الجداول، العلاقات، وتحسين الأداء، مع تسليم ملفات جاهزة للاستخدام والتعديل.
السعر المعروض يشمل:
تحليل متطلبات قاعدة البيانات
تصميم حتى 5جداول مع العلاقات الأساسية
كتابة استعلامات SQL الأساسية (CRUD)
تسليم ملف SQL جاهز للتشغيل
تعديل واحد بعد التسليم.

مميزات الخدمة
*تصميم قاعدة بيانات منظمة وقابلة للتوسع
*كتابة SQL نظيف ومحسن للأداء
*دقة في تحليل المتطلبات وفهم احتياج المشروع
*التزام كامل بموعد التسليم
*تواصل مستمر مع العميل طوال التنفيذ
*مناسبة لمشاريع الويب والتطبيقات

شراء الخدمة

المبلغ الكلي $10

البائع

معلومات

السعر $10
مدة التسليم 4 أيام
طلبات قيد التنفيذ 0
الطلبات المكتملة 0
العملاء 0
المبيعات 0

الخدمات المقترحه

Developed by Samer Zaki

All rights reserved © kaf 2026